24 May
2022
24 May
'22
5:28 p.m.
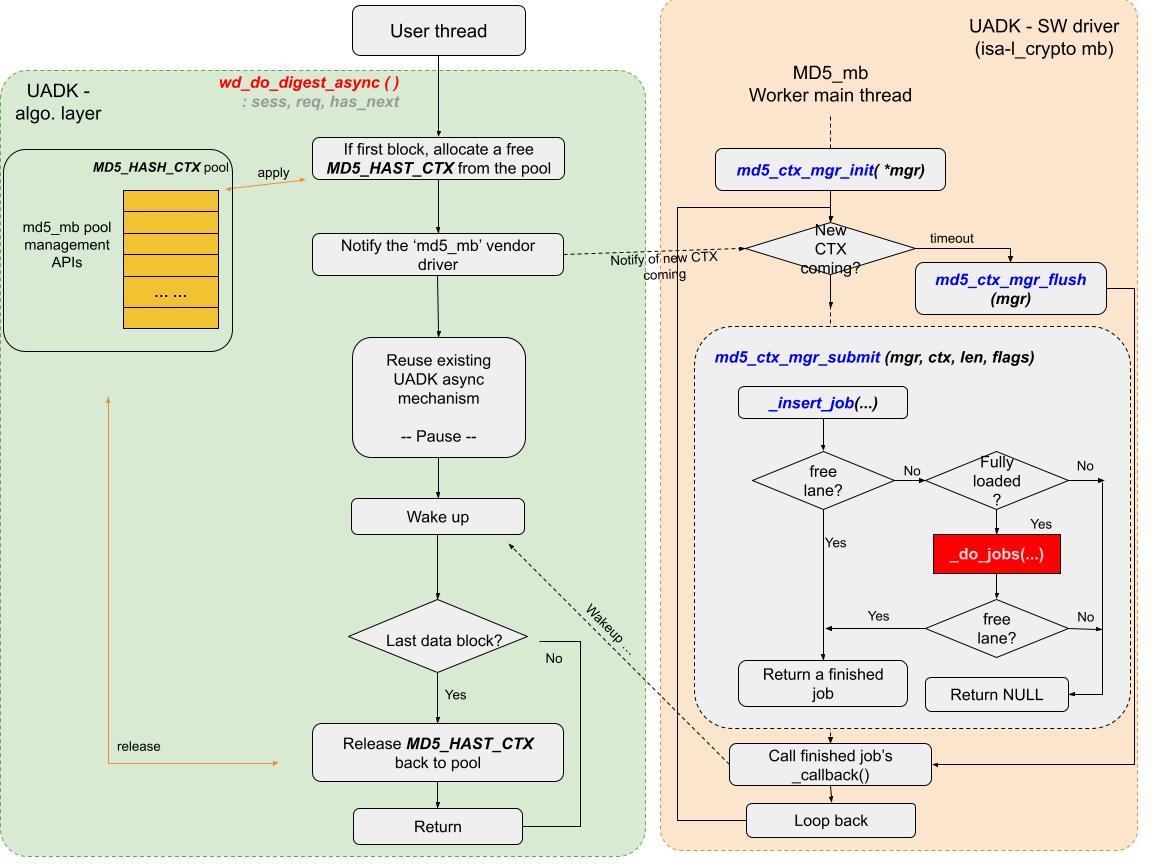
Hi, All Attached please find the draft design. Let me know what you think. Thanks. BR, Guodong